View, SQL Server’ın büyük bir nimet diyebileceğimiz bir bileşenidir. View, görünüm anlamına gelir. Amacı, veritabanındaki ilişkili tablolar arasında bizlere kolaylık sağlayabilecek şekilde görünümünü sağlar. Bir tür modeldir. İlişkili tablolar arasında dilediğimiz sütunları seçip, onların kod çıktısını bize verir. Bu da bizi büyük bir kod yazmaktan alabilir.
Bu bileşeni kullanarak tabloların görünümlerini görebiliriz.
Bunun için SQL Server’da veritabanının içinde Views bölümüne gelelim.
Üzerinde sağ tuş yapıp New View diyelim.
Bunu dedikten sonra karşımıza veritabanında olan tabloları karşımıza çıkartacaktır. Tabloları görünüme ekleyebiliriz.
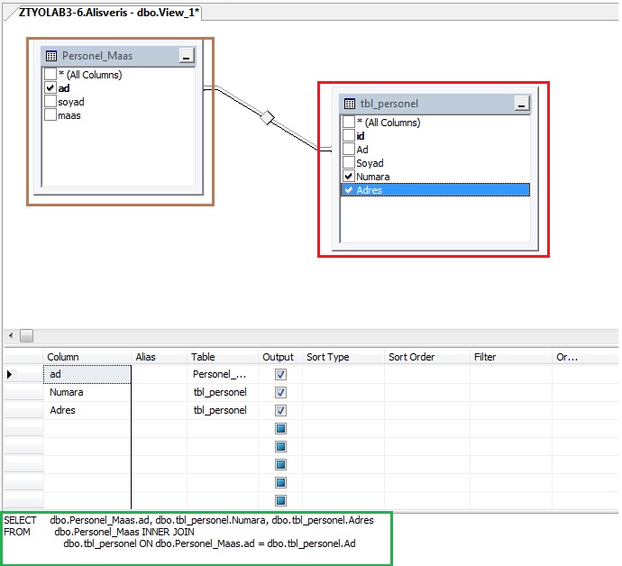
Tables kısmında veritabanının tabloları, Views kısmında önceki görünümler, Functions kısmında tablodaki fonksiyonları görebiliriz. Biz daha çok Tables kısmıyla ilgileniyoruz. Burada bulunan tabloların üzerine tıklayıp Add deyince bize bunu view olarak aktarıyor.
Tablomda bulunan her iki tabloyu da seçip Add diyorum.
Şimdi tablolar görünüme eklendi. Burada bütün sütunları görebiliyoruz. Bir tablomdan bir sütun seçip, diğer tablomdan farklı sütunları seçebilirim. Seçildikten sonra aşağıda direkt olarak kod çıktısı geliyor.
Bu ekranda kodu seçip çalıştırabiliriz. Haliyle çok uzun bir kod yazmaya gerek kalmadan, birkaç tıkla zaman almadan çıktı alabiliyorum.
Tabi her zaman bu işlemi yapıyorsak, view’ı kaydedebiliriz. Bunun için ctrl+s yaparak kaydedelim. Ardından bir isim verelim. Kaydettikten sonra Views kısmına geldiğini görebiliriz.
View bileşeni büyük firmaların veritabanlarında nimet olarak görülüyor. Tabi günümüzde daha da gelişmişlerini görmüştüm, ancak MS SQL üzerinde böyle bir bileşeni de küçük görmemek gerek. Birçok yazılımcının vazgeçemeyeceği bir bileşeni görmüş olduk.



Yorum bırakın