- Posted byby Recep Şerit
- rserit
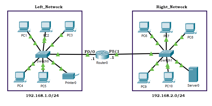
Yönlendirme Protokolleri
- 12 yıl ago
- 0 Comments
- 4 Min Read
Ağ içerisindeki her şey protokollere dayanır. Cihazların kullanımı da buna dahildir. Yönlendiriciler içerlerinde yönlendirme tabloları barındırırlar. Bu tabloda belirli bir yöntem takip edilir.
- Posted byby Recep Şerit
- rserit
Cisco Router’da RIP Yapılandırması
- 12 yıl ago
- 0 Comments
- 2 Min Read
Bir ağda, iç yönlendirmeleri yapmak RIP gibi protokollere aittir. Routerlar üzerinde bu yapılandırmayı sağlamak da çok zor değildir. Eğer ki RIP protokolü ile yapılandırma sağlanmazsa, iki ayrı ağ hiçbir şekilde birbirleriyle iletişim sağlayamayacaklardır. Yalnızca iki yapılandırılmış router birbiriyle iletişim sağlayacaktır.
- Posted byby Recep Şerit
- rserit
Cisco Router’da DHCP Yapılandırması
- 12 yıl ago
- 0 Comments
- 2 Min Read
Router üzerinde bir çok yapılandırma işlemleri bulunuyor. Bunlardan bir tanesi de DHCP yapılandırmasıdır. DHCP, bir bilgisayar ağında bulunan istemcilerin otomatik olarak adres almasını sağlayan protokoldür
- Posted byby Recep Şerit
- rserit
ASP.NET Button Click Olayı
- 12 yıl ago
- 0 Comments
- 2 Min Read
HTML ekranında kullanabileceğimiz form elemanlarını görmüştük. Ancak bunların hepsi html ekranında olan bilgilerdi.
- Posted byby Recep Şerit
- rserit
ASP.NET DropDownList Elemanı ve Kullanımı
- 12 yıl ago
- 0 Comments
- 2 Min Read
Ziyaretçilerimizin bazı özellikleri için DropDownList kullanılır. Hangi şehirde oturduğunu sorabiliriz.
- Posted byby Recep Şerit
- rserit
Windows XP’de IIS Kurulumu ve Ayarları
- 12 yıl ago
- 0 Comments
- 3 Min Read
IIS, Microsoft'un ASP servisini kullanmamız için Windows üzerine yüklenilen bir yerel servistir. Windows'un servisidir. ASP'de işlemler yapılırken localhost üzerinden denemeler yapılır
- Posted byby Recep Şerit
- rserit
SQL Veritabanı Tabloları Arası Fiziksel İlişki
- 12 yıl ago
- 0 Comments
- 3 Min Read
Veritabanı tabloları oluşturulduktan sonra içerisine satırlar girilir. Bunlar veritabanı tablosunun nitelikleridir. Çeşitli nitelikler belirlendikten sonra kağıt üzerinde bunlara bakılarak ilişkilendirilir.…
- Posted byby Recep Şerit
- rserit
ASP.NET Üzerinde ADO.NET SQL Command Sınıfı Nesneleri
- 12 yıl ago
- 0 Comments
- 3 Min Read
Veritabanı ile bağlantıyı arttırmak, tabiri diğeriyle daha fazla işlem yaptırmak için 4 işlem yaptırırız. Bunları C# üzerinde Command sınıfı nesneleri ile yaptırırız.
- Posted byby Recep Şerit
- rserit
SQL Server 2005 Kurulumu
- 12 yıl ago
- 0 Comments
- 5 Min Read
SQL Server 2005’in bizlere neler getirdiğini, nasıl bir platformda çalıştığını, gereksinimleri gibi bilgilerini Microsoft vermiş. Bu bizim işimiz değil. Ancak nasıl kurulduğunu belirtmemiş.







